Метилмалоновая кислота
| Метилмалоновая кислота | |
|---|---|
| |
| Общие | |
| Систематическое наименование |
Метилмалоновая кислота |
| Хим. формула | C4H6O4 |
| Физические свойства | |
| Молярная масса | 118.088 г/моль |
| Термические свойства | |
| Температура | |
| • кипения | 129-133 °C |
| Классификация | |
| Рег. номер CAS | 516-05-2 |
| PubChem | 487 |
| Рег. номер EINECS | 208-219-5 |
| SMILES | |
| InChI | |
| ChEBI | 30860 |
| ChemSpider | 473 |
| Приведены данные для стандартных условий (25 °C, 100 кПа), если не указано иное. | |
Метилмалоновая кислота (MMК) — это химическое соединение из группы дикарбоновых кислот. Она имеет основную структуру малоновой кислоты, а также метильную группу. Соли метилмалоновой кислоты называются метилмалонатами.
Метаболизм

Метилмалоновая кислота является побочным продуктом пути метаболизма пропионата.[1] Исходными источниками для нее являются следующие вещества, в скобках указаны их приблизительные вклады в метаболизм пропионата в организме:[2]
- незаменимые аминокислоты: метионин, валин, треонин и изолейцин[3] (~ 50%)[2]
- жирные кислоты с нечетной цепью[3] (~ 30%)[2]
- пропионовая кислота, получаемая в результате бактериальной ферментации[3] (~ 20%)[2]
- боковая цепь холестерина[3]
- тимин[4]
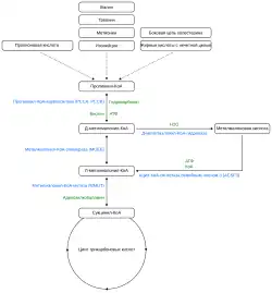
Производное пропионата, пропионил-КоА, превращается в Д-метилмалонил-КоА под действием пропионил-КоА карбоксилазы, а затем преобразуется в Л-метилмалонил-КоА под действием метилмалонил-КоА эпимеразы.[5] Вступление в цикл трикарбоновых кислот происходит через превращение Л-метилмалонил-КоА в сукцинил-КоА под действием Л-метилмалонил-КоА-мутазы, при этом в качестве кофермента требуется витамин B12 в форме аденозилкобаламина.[1] Этот путь деградации пропионил-КоА до сукцинил-КоА представляет собой один из важнейших анаплеротических путей цикла трикарбоновых кислот.[6] Метилмалоновая кислота образуется как побочный продукт этого метаболического пути, когда Д-метилмалонил-КоА расщепляется на метилмалоновую кислоту и КоА с помощью Д-метилмалонил-КоА гидролазы.[1][4] Фермент ацил-КоА-синтетаза семьи член 3 (acyl-CoA synthetase family member 3, ACSF3), в свою очередь, отвечает за превращение метилмалоновой кислоты и КоА в метилмалонил-КоА.[7]
Внутриклеточные эстеразы способны отщеплять метильную группу от метилмалоновой кислоты, в результате чего образуется малоновая кислота.[8]
Клиническая значимость
Дефицит витамина B12
Повышение уровня метилмалоновой кислоты может указывать на дефицит витамина B12. Метилмалоновая кислота повышена у 90-98% пациентов с недостаточностью B12. Также 20-25% пациентов старше 70 лет имеют повышенный уровень метилмалоновой кислоты, но 25-33% из них не имеют дефицита B12. По этой причине тест на метилмалоновую кислоту обычно не рекомендуется в пожилом возрасте.[9][10]
Метаболические заболевания
Избыточное содержание метилмалоновой кислоты связано с наследственным рецессивным заболеванием метилмалоновые ацидемии.
Если повышенный уровень метилмалоновой кислоты сопровождается повышенным уровнем малоновой кислоты, это может указывать на метаболическое заболевание - комбинированную малоновую и метилмалоновую ацидурию (CMAMMA). Рассчитывая соотношение малоновой и метилмалоновой кислот в плазме крови, CMAMMA можно отличить от классической метилмалоновой ацидемии.[11]
Рак
Кроме того метилмалоновая кислота в сыворотке крови пожилых людей действует как медиатор прогрессирования метастазов онкологических заболеваний, так как стимулирует потерю клетками способности к межклеточному прикреплению и увеличению подвижности клеток.[12][13]
Бактериальный избыток в тонком кишечнике
Бактериальный избыток в тонком кишечнике также может привести к повышению уровня метилмалоновой кислоты из-за конкуренции бактерий в процессе всасывания витамина B12.[14][15] Это касается витамина B12, получаемого с пищей и пероральными добавками, и может быть обойдено инъекциями витамина B12. На основании исследований пациентов с синдромом короткой кишки была выдвинута гипотеза, что избыточный рост кишечных бактерий приводит к повышенной выработке пропионовой кислоты, которая является предшественником метилмалоновой кислоты.[16] Было показано, что в этих случаях уровень метилмалоновой кислоты приходил в норму при приеме метронидазола.[16][17]
Измерение
Концентрация метилмалоновой кислоты в крови определяется газожидкостной хроматографией/масс-спектрометрией. Референсный интервал в крови у людей: 73—271 нмоль/л. [18]
См. также
Примечания
- 1 2 3 Joanne Tejero, Felicia Lazure, Ana P. Gomes. Methylmalonic acid in aging and disease (англ.) // Trends in Endocrinology & Metabolism. — 2024-03. — Vol. 35, iss. 3. — P. 188–200. — doi:10.1016/j.tem.2023.11.001. Архивировано 7 сентября 2024 года.
- 1 2 3 4 R.J. Chandler, C.P. Venditti. Genetic and genomic systems to study methylmalonic acidemia (англ.) // Molecular Genetics and Metabolism. — 2005-09. — Vol. 86, iss. 1-2. — P. 34–43. — doi:10.1016/j.ymgme.2005.07.020. Архивировано 14 апреля 2024 года.
- 1 2 3 4 Matthias R Baumgartner, Friederike Hörster, Carlo Dionisi-Vici, Goknur Haliloglu, Daniela Karall, Kimberly A Chapman, Martina Huemer, Michel Hochuli, Murielle Assoun, Diana Ballhausen, Alberto Burlina, Brian Fowler, Sarah C Grünert, Stephanie Grünewald, Tomas Honzik, Begoña Merinero, Celia Pérez-Cerdá, Sabine Scholl-Bürgi, Flemming Skovby, Frits Wijburg, Anita MacDonald, Diego Martinelli, Jörn Oliver Sass, Vassili Valayannopoulos, Anupam Chakrapani. Proposed guidelines for the diagnosis and management of methylmalonic and propionic acidemia (англ.) // Orphanet Journal of Rare Diseases. — 2014-12. — Vol. 9, iss. 1. — ISSN 1750-1172. — doi:10.1186/s13023-014-0130-8. Архивировано 6 июня 2024 года.
- 1 2 Robin J. Kovachy, Sally P. Stabler, Robert H. Allen. [49 d-methylmalonyl-CoA hydrolase] (англ.) // Methods in Enzymology. — Elsevier, 1988. — Vol. 166. — P. 393–400. — ISBN 978-0-12-182067-1. — doi:10.1016/s0076-6879(88)66051-4. Архивировано 3 июня 2024 года.
- ↑ Rui Diogo, Inês B Rua, Sara Ferreira, Célia Nogueira, Cristina Pereira, Joana Rosmaninho-Salgado, Luísa Diogo. Methylmalonyl Coenzyme A (CoA) Epimerase Deficiency, an Ultra-Rare Cause of Isolated Methylmalonic Aciduria With Predominant Neurological Features (англ.) // Cureus. — 2023-10-31. — ISSN 2168-8184. — doi:10.7759/cureus.48017. Архивировано 10 октября 2024 года.
- ↑ M. Sol Collado, Allison J. Armstrong, Matthew Olson, Stephen A. Hoang, Nathan Day, Marshall Summar, Kimberly A. Chapman, John Reardon, Robert A. Figler, Brian R. Wamhoff. Biochemical and anaplerotic applications of in vitro models of propionic acidemia and methylmalonic acidemia using patient-derived primary hepatocytes (англ.) // Molecular Genetics and Metabolism. — 2020-07. — Vol. 130, iss. 3. — P. 183–196. — doi:10.1016/j.ymgme.2020.05.003. Архивировано 21 сентября 2024 года.
- ↑ ACSF3 gene. Medlineplus. Дата обращения: 30 мая 2024. Архивировано 14 апреля 2024 года.
- ↑ B.A McLaughlin, D Nelson, I.A Silver, M Erecinska, M.-F Chesselet. Methylmalonate toxicity in primary neuronal cultures (англ.) // Neuroscience. — 1998-05. — Vol. 86, iss. 1. — P. 279–290. — doi:10.1016/S0306-4522(97)00594-0. Архивировано 6 июня 2024 года.
- ↑ B12 Deficiency and Unsteadiness. Дата обращения: 31 августа 2012. Архивировано 2 января 2010 года.
- ↑ Boutin, M., Presse, N., Martineau, T., Perreault, A., Gaudreau, P., & Auray-Blais, C. (2020). Mass spectrometry analysis of urinary methylmalonic acid to screen for metabolic vitamin B12 deficiency in older adults. Bioanalysis, 12(10), 693-705. PMID 32559133 doi:10.4155/bio-2020-0106
- ↑ Monique G. M. de Sain-van der Velden, Maria van der Ham, Judith J. Jans, Gepke Visser, Hubertus C. M. T. Prinsen. A New Approach for Fast Metabolic Diagnostics in CMAMMA // JIMD Reports, Volume 30 / Eva Morava, Matthias Baumgartner, Marc Patterson, Shamima Rahman, Johannes Zschocke, Verena Peters. — Berlin, Heidelberg: Springer Berlin Heidelberg, 2016. — Т. 30. — С. 15–22. — ISBN 978-3-662-53680-3, 978-3-662-53681-0. — doi:10.1007/8904_2016_531. Архивировано 22 сентября 2022 года.
- ↑ Wang, H., & Zhang, X. H. F. (2020). Molecules in the blood of older people promote cancer spread. Nature 585, 187-188 doi:10.1038/d41586-020-02381-7
- ↑ Gomes, A. P., Ilter, D., Low, V., Endress, J. E., Fernández-García, J., Rosenzweig, A., ... & Elia, I. (2020). Age-induced accumulation of methylmalonic acid promotes tumour progression. Nature, 585(7824), 283–287. doi:10.1038/s41586-020-2630-0
- ↑ Andrew C. Dukowicz, Brian E. Lacy, Gary M. Levine. Small Intestinal Bacterial Overgrowth // Gastroenterology & Hepatology. — 2007-02. — Т. 3, вып. 2. — С. 112–122. — ISSN 1554-7914. Архивировано 8 октября 2024 года.
- ↑ R.A. Giannella, S.A. Broitman, N. Zamcheck. Competition Between Bacteria and Intrinsic Factor for Vitamin B12: Implications for Vitamin B12 Malabsorption in Intestinal Bacterial Overgrowth (англ.) // Gastroenterology. — 1972-02. — Vol. 62, iss. 2. — P. 255–260. — doi:10.1016/S0016-5085(72)80177-X. Архивировано 15 апреля 2024 года.
- 1 2 Timothy A Sentongo, Ruba Azzam, Joel Charrow. Vitamin B 12 Status, Methylmalonic Acidemia, and Bacterial Overgrowth in Short Bowel Syndrome (англ.) // Journal of Pediatric Gastroenterology and Nutrition. — 2009-04. — Vol. 48, iss. 4. — P. 495–497. — ISSN 0277-2116. — doi:10.1097/MPG.0b013e31817f9e5b. Архивировано 30 мая 2024 года.
- ↑ Lissette Jimenez, Danielle A. Stamm, Brittany Depaula, Christopher P. Duggan. Is Serum Methylmalonic Acid a Reliable Biomarker of Vitamin B12 Status in Children with Short Bowel Syndrome: A Case Series (англ.) // The Journal of Pediatrics. — 2018-01. — Vol. 192. — P. 259–261. — doi:10.1016/j.jpeds.2017.09.024. Архивировано 6 июня 2024 года.
- ↑ Publikationen der UdS: The role of poor nutritional status and hyperhomocysteinemia in complicated pregnancy in Syria. Дата обращения: 31 августа 2012. Архивировано 8 февраля 2012 года.
Литература
- Carmel R. Biomarkers of cobalamin (vitamin B-12) status in the epidemiologic setting: a critical overview of context, applications, and performance characteristics of cobalamin, methylmalonic acid, and holotranscobalamin II (англ.) // Am. J. Clin. Nutr. : journal. — 2011. — July (vol. 94, no. 1). — P. 348S—358S. — doi:10.3945/ajcn.111.013441. — PMID 21593511. — PMC 3174853.
- Fowler B., Leonard J. V., Baumgartner M. R. Causes of and diagnostic approach to methylmalonic acidurias (англ.) // J. Inherit. Metab. Dis. : journal. — 2008. — June (vol. 31, no. 3). — P. 350—360. — doi:10.1007/s10545-008-0839-4. — PMID 18563633.
